What is Active Query Builder?

Active Query Builder is a versatile visual query building tool designed for Delphi and Visual Studio, enabling users to effortlessly create complex database queries. Ideal for both novices and experts, it enhances productivity and simplifies database management tasks.

Pricing

Active Query Builder Starting Price

Awards
Active Query Builder Award

Our Awards and Recognition

More Awards
Get Best Quote for Active Query Builder

Connect with SoftwareSuggest experts to get the best quote for your business.

Key Features of Active Query Builder

Here are the powerful features that make Active Query Builder stand out from the competition. Packed with innovative tools and advanced functionalities, this software offers a range of benefits.

  • Visual Sql Query Builder
  • Sql Text Editor
  • Sql Parsing And Analysis
  • Database Schema View
  • Sub Query Navigation
  • Sql Query Formatting
  • Sql Query Validation
  • Query Execution
  • Data Preview
  • Query History
  • User Friendly Interface
  • Drag And Drop Support
  • Multi Database Support
  • Customizable Layout
  • Query Statistics
  • Parameterized Queries
  • Query Export
  • Syntax Highlighting
  • Intellisense
  • Error Highlighting
Show More

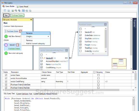
Active Query Builder Screenshots

Active Database Software logo
Do you work for Active Database Software?
Claim This Profile

Active Query Builder Specifications

Get a closer look at the technical specifications and system requirements for Active Query Builder. Find out if it's compatible with your operating system and other software.

Company Details :
Company Name : Active Database Software
Active Query Builder Categories on SoftwareSuggest :
Show More
Language Support :
English
Business :
StartUps
SMBs
Mid-Market
Enterprises
Available Support :
Email

Active Query Builder Reviews (0)

Ask a Question

No reviews yet. Rate this app or be the first to review.

Write a Review

Alternatives of Active Query Builder

Explore alternative software options that can fulfill similar requirements as Active Query Builder. Evaluate their features, pricing, and user feedback to find the perfect fit for your needs.

Active Query Builder FAQs

What are the top 5 features for Active Query Builder?

The top 5 features for Active Query Builder are:

  • Data Migration
  • Relational
  • Multiple Programming Languages Supported

What type of customer support is available from Active Query Builder?

The available support which Active Query Builder provides is:

  • Email

What types of businesses does Active Query Builder serve?

Active Query Builder serves a wide range of businesses, including but not limited to Startups, SMBs, Mid-Market & Enterprises.

How is Active Query Builder commonly used?

Active Query Builder is commonly used for various purposes, such as RDBMS and more.

Who are the primary competitors of Active Query Builder?

The three major competitors of Active Query Builder are Redis Enterprise, Viravis and Couchbase Server. Compare and evaluate their features, advantages, disadvantages, and other aspects to find the best option for your business.

Free Demo Get Pricing
Free Demo